Электронная библиотека

FineXpert.ru - большая библиотека статей и видео по тематике управления бизнес-процессами, использования AI для повышения эффективности вашего бизнеса. 

"Видео"
137
"Статей"
218
"Просмотров"
2234549
"Книг"
67

Анализ алгоритмичности процедур в юридических текстах или Законов писатели, давайте порисуем…

Версия для печати
Гуца О.Н.

Гуца Олег Николаевич, доцент кафедры Экономической кибернетики и управления экономической безопасностью Харьковского национального университета радиоэлектроники кандидат технических наук

Проведен анализ существующих юридических текстов с описанием процедур на логическую связность и полноту (алгоритмичность) с точки зрения методов разработки процессов. Установлено, что подавляющее большинство юридических текстов с описанием ветвящихся процессов содержат ошибки алгоритмичности, которые можно разделить на три группы. Высокий процент ошибок алгоритмичности в описаниях процедур объясняется сложившейся практикой – в законодательных техниках отсутствует применение визуализации в ходе подобных разработок. Описана информационная технология проверки текстовых процедур, содержащих описания ветвящихся процессов, на основе визуализации с использованием нотации BPMN, что позволяет находить ошибки логической связности и полноты. Показана эффективность предлагаемой информационной технологии на примере проверки текстов законов Австралии, Европейского Союза, Российской Федерации, США и Украины, содержащих описания ветвящихся процессов.

03.11.2018
0
2131

1. Введение

В существующих правилах законодательной техники термин «логика» [1] означает логически правильное изложение текста, но не правильное изложение логики в тексте, что требуется в случае описания процедуры – логически связанного набора действий, зачастую содержащего несколько вариантов (сценариев) развития. При этом законодатель, конечно же, обращает внимание на вопросы, требующие регламентации (т.е. разработку текста описания процедур), но какие-то аспекты заведомо опускает, считая их неактуальными. И, наверное, этот подход нельзя считать ошибочным: ведь пока нормативные правовые акты применяют люди, а не компьютеры.

Такое положение дел, в некоторой степени, можно объяснить «однобокостью» специалистов, которых готовят высшие учебные заведения. Ведь с точки зрения технических задач процедура – это алгоритм, а значит для разработки процедур необходимы определенные навыки алгоритмизации. Но подавляющее большинство разработанных процедур в сферах жизнедеятельности человека выполнено в виде текста.

Это происходит потому, что, с одной стороны, практически все специалистов по техническим специальностям, которые обладают информационными технологиями (ИТ), акцентируют свое внимание на использовании методов алгоритмизации для создания исключительно программных продуктов.

А с другой стороны большинство специалистов (и в частности юристы), занимающихся решением практических задач, не владеют подобными навыками [2]. При этом особенности человеческого восприятия и переработки информации не дают возможности полностью охватить и правильно оценить процедуры, представленные в виде текста, на логическую связанность и полноту, что и приводит к появлению ошибок алгоритмизации [3].

Мы живем в информационном обществе и степень «информатизации» этого общества постоянно растет – количество так называемых «гаджетов» неуклонно увеличивается. В контексте юриспруденции это приводит к постоянному усилению запроса от общества на «широкий доступ к правосудию» и «электронное правосудие».

Т.е. все идет к тому, что нормативные правовые акты все-таки будут применять компьютеры, а не люди, что невозможно сделать без качественной разработки юридических процедур с точки зрения методов алгоритмизации. И специалистам в законотворчестве рано или поздно, но придется «алгоритмизировать» юридические тексты. Это наверняка потребует внесения каких-то изменений или дополнений в правила законодательной техники.

Поскольку аналитика является неотъемлемой частью как юридической науки, так и юридической практики [4], то прежде, чем вносить какие-либо изменения, необходимо проанализировать существующие описания процедур и выявить наиболее часто встречающиеся ошибки.

2. Описание ИТ проверки текстовых процедур на логическую связность и полноту

В качестве инструмента анализа алгоритмичности процедур в юридических текстах предлагается ИТ [5] на основе визуализации с использованием нотации BPMN, применяемой для разработки и анализа бизнес-процессов, – ведь написание уставов и регламентов (процедур) в организациях в полной мере можно отнести к процессу разработки законов [6].

На сегодняшний день BPMN является интуитивно понятным общим языком разработки моделей процессов [7]. Опыт работы с экспертами показывает, что они, не смотря на возраст и степень технического образования, начинают практически с ходу «читать» схему процесса, отображенную в этой нотации. Кроме того, требование о разработке законов «от общего к частному» [8] в полной мере соответствует методологии разработки схем процессов, в частности – функциональной декомпозиции.

В ИТ можно выделить три этапа:

  1. преобразование текста описания процесса в логическую схему;
  2. проверка разработанной схемы на логическую связность и полноту;
  3. разработка предложений по внесению изменений в описание процесса.

Преобразование текста описания процесса в схему.

Основные рекомендации, которые нужно использовать при преобразовании текста: – текст анализируется на наличие подпроцессов – логически обособленных частей и/или частей, которые являются общеупотребительными, т.е. на которые есть ссылки из разных частей регламента.

Такие части надо преобразовывать раздельно. Обычно такими частями являются структурные элементы документа – разделы, подразделы, пункты, подпункты; – в каждой части необходимо найти первое действие, от которого начинает разворачиваться процесс.

Надо помнить, что каждое действие должно быть атомарным (неделимым);

  • обычно задачи в схеме, которые следуют одна за другой, в тексте соответствуют действиям, которые тоже записаны друг за другом или в виде какого-либо списка;
  • в случае обнаружения в тексте союза «если», предлога «в случае» или других, которые подразумевают варианты развития событий, в схеме необходимо отразить эксклюзивный шлюз и сформулировать соответствующий вопрос. После этого найти в тексте другие ответы на этот вопрос – это будут начала новых сценариев развития процесса;
  • части документа, в которых нет описания действий, на схеме не отображаются;
  • если в тексте есть ссылки на какую-либо внешнюю процедуру, то это отображается в схеме как обращение к подпроцессу; – если в тексте идет речь о разработке или заполнении какого-либо документа, то к соответствующей задаче прикрепляется его графическое изображение с комментарием.

Подобным же образом к задачам прикрепляются шаблоны фраз, если есть.

Проверка разработанной схемы на логическую связность и полноту. Проверка имеет три основных направления: – оборванные или отсутствующие связи. На схеме оборванные или отсутствующие связи обнаружить легко: это или шлюз, у которого только один выход, или задача, у которой нет выхода вообще; – отсутствие задач.

Проверка на отсутствие задач вытекает из логики построения процесса. Например, если перед эксклюзивным шлюзом (выходы которого являются ответами на вопросы) находится задача, результат работы которой является однозначным (т. е. в результате ее выполнения никакого вопроса быть не может). Это означает, что в процессе пропущена задача, которая этот вопрос, так сказать, «задает». Или задачи описаны одна за другой, но логической связи между ними нет и т. д.; – отсутствие аналогии.

Проверка на отсутствие аналогии основана на том, что обычно регламент представляет собой набор более или менее повторяющихся действий. Поэтому, если в одном случае эти действия или связи есть, а в другом нет, то это может быть ошибка – отсутствуют задачи или оборваны/отсутствуют связи. Разработка предложений по внесению изменений в описание процесса. Этот этап выполняется, если в результате проверки на логическую связность и полноту в схеме обнаружены ошибки. В ходе выполнения этого этапа аналитики совместно с разработчиками регламента исправляют ошибки или отклоняют замечания, если таковыми не являются.

3. Примеры применения ИТ

В качестве материала для анализа выбраны юридические кодексы, систематизирующие нормы права отдельной отрасли. В них, по мнению автора [9]: «К «обычным» ошибкам, возникающим в ходе написания текста, добавляются ошибки систематизации, например, неправильные перекрестные ссылки...». Что справедливо как для российского законодательства, так и для зарубежного. В работе проанализированы юридические тексты с описанием процедур (ветвящихся процессов) из следующих сборников правил и кодексов:

  • правила Верховного суда Западной Австралии;
  • правила Европейского парламента;
  • правила Европейского суда по правам человека;
  • налоговый кодекс Российской Федерации; правила Верховного суда США;
  • налоговый кодекс Украины;

В работе тексты статей не приводятся, так как логическая схема сама по себе является структурированным текстом, но все источники являются открытыми и легкодоступными. Далее по тексту:

  • в логических схемах обнаруженные ошибки и вопросы выделены красным и желтым цветом;
  • для каждой схемы приведено описание выявленных ошибок и вопросов с точки зрения логики развития процесса.

Верховный суд Западной Австралии Статья 80 – Правила (процедура) выморачивания имущества (Order 80 – Escheat (Procedure) Act 1940 rules) [10], логическая схема показана на рис. 1. Рис. 1. Логическая схема Статьи 80

Ошибки и вопросы к Статье 80:

  • Каким образом лица, имеющие претензии на предмет разбирательства, узнают о заявлении, принятом от истца?
  • В какой срок лица, имеющие претензии на предмет разбирательства, могут подать аффидавиты?
  • В какой срок рассылаются повестки всем заинтересованным лицам?
  • Что делать после отправления запроса о дополнительных доказательствах?
  • Какой срок ожидания ответа?
  • Что делать, если ответ не получен в срок?

Европейский парламент Правило 3: Проверка полномочий (Rule 3 : Verification of credentials) [11], логическая схема показана на рис. 2. Представлена часть процедуры, в которой описывается только проверка полномочий и действительность мандата вновь избранных членов Европейского парламента.

Ошибки и вопросы к Правилу 3:

  • В какой срок после даты проведения выборов и каким образом председатель Европарламента должен пригласить компетентные органы государств-членов уведомить Парламент об именах избранных членов?
  • Что делать, если вновь избранные члены не успели сделать письменные заявления до установленного срока (не позднее, чем за шесть дней до первого заседания Парламента после выборов)?
  • В правилах не указан срок передачи непроверенных заявлений и нерешенных споров по вновь избранным членам Европарламента ответственным комитетом предыдущего созыва новому составу комитета.

Европейский суд по правам человека Правило 614 – Процедура пилотного постановления (Rule 614 – Pilot-judgment procedure) [12], логическая схема показана на рис. 3. Ошибки и вопросы к Правилу 614:

  • Какой срок публикации на сайте информации о решениях Суда?
  • Какой срок информирования соответствующих заявителей о решениях Суда?
  • Что делать после заключения сторонами соглашения о взаимопонимании?
  • Нет проверки выполнения Государством-ответчиком мер по исправлению положения и не установлена периодичность таких проверок (в случае отсутствия срока выполнения мер).
  • Чем должна заканчиваться процедура в каждом из сценариев?

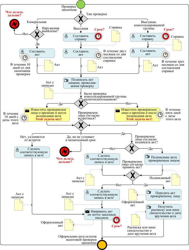
Налоговый кодекс Российской Федерации Статья 100. Оформление результатов налоговой проверки [13], логическая схема приведена на рис. 4. Рис. 2. Логическая схема Правила 3 Рис. 3. Логическая схема Правила 614 Рис. 4. Логическая схема Статьи 100

Ошибки и вопросы к Статье 100:

  • Что делать, если в результате проведения камеральной проверки нарушений не обнаружено?
  • Не указан срок оформления справки после окончания выездной проверки, но при этом срок оформления акта «жестко привязан» к этой дате. В тексте описаны сценарии развития процесса, начинающиеся с вопроса (шлюза) «Проверяемое лицо согласно встретиться?», но нет задачи «Известить проверяемое лицо о времени и месте подписания акта», которая этот вопрос задает (при этом, в Статье 101 кодекса в аналогичной ситуации такая задача есть).
  • Что делать, если проверяемое лицо согласно встретиться для подписания акта, но позже установленного срока?
  • Какой срок отправки заказного письма в случае отказа проверяемого лица от встречи или получения акта?

Верховный суд США Правило 17. Процедура предъявления исков (Rule 17. Procedure in an Original Action) [14], логическая схема представлена на рис. 5. Ошибки и вопросы к Правилу 17:

  • Что делать, если документы (ходатайство о разрешении на предъявление иска, исковое заявление и чек на оплату сбора за внесение дела в список), полученные по почте, не соответствуют правилам?
  • В какой срок после получения и проверки документов Секретарь должен внести дело в общий список?
  • В какой срок после внесения дела в общий список Секретариат должен разослать повестки?
  • В какой срок после получения явного отказа от права на возражения Секретарь передает дело в суд (сразу или по истечении установленных 60 дней)?
  • Может ли быть дата передачи дела в суд (не менее, чем через 10 дней после получения возражений, например, полученного в последний из 60 дней, указанных в повестке) позже даты судебного заседания?
  • Что делать с возражениями, полученными после передачи дела в суд?

Необходимо отметить, что после 1980 года в текст были внесены логические условия (на рисунке выделены полужирным шрифтом), отсутствовавшие в первоначальной редакции. Рис. 5. Логическая схема Правила 17

Налоговый кодекс Украины Статья 86 «Оформление результатов проверок» Для обеспечения необходимой визуализации схема статьи [15] представлена в виде двухуровневой иерархии. На рис. 6 показан уровень 1 преобразованной статьи: взаимодействие между ее параграфами (подпроцессами): – «Оформление результата документальной (плановой и внеплановой) выездной проверки (пункт 86.1 и 86.3)»; – «Оформление результата документальной невыездной проверки (пункт 86.1 и 86.4)»; – «Оформление результата фактической проверки (пункт 86.1 и 86.5)»; – «Оформление результата камеральной проверки (пункт 86.2)»; – «Рассмотрение возражений плательщика по результатам проверки (пункт 86.7)»; – «Принятие налогового уведомления-решения (пункт 86.8)». Это взаимодействие определяется ссылками между параграфами. Пункт 86.1 является общим для пунктов 86.3, 86.4 и 86.5, поэтому действия, которые в нем описываются, включены в соответствующие логические схемы.

Рис. 6. Логическая схема Статьи 86, 1-й уровень декомпозиции

Ошибки и вопросы к Статье 86 (уровень 1): Согласно закону, уведомление-решение о размере штрафа принимается в случае составления протокола после любой проверки, но ссылка на пункт 86.8 производится только из пункта 86.4. То же самое с рассмотрением возражений. Логические схемы параграфов 86.2 и 86.4 показаны на рис. 7 и 8 (в качестве наиболее типичных примеров, хотя в каждом из параграфов имеются ошибки – см. на рис. 6 выделение желтым цветом).

Рис. 7. Логическая схема Параграфа 86.2, 2-й уровень декомпозиции Ошибки и вопросы к параграфу 86.2:

  • Что делать, если в результате проведения проверки нарушений не установлены?
  • Не указан срок регистрации акта в налоговой инспекции (для других проверок есть).
  • В тексте параграфа описаны сценарии развития процесса, начинающиеся с вопроса (шлюза) «Налогоплательщик согласен встретиться?», но нет задачи «Согласовать место и дату подписи акта налогоплательщиком», которая этот вопрос задает.
  • Не предусмотрена возможность для налогоплательщика подать возражения (для других проверок есть).
  • Нет ссылки на параграф 86.8 для вынесения уведомления-решения по акту (должно быть).

Рис. 8. Логическая схема Параграфа 86.4, 2-й уровень декомпозиции Ошибки и вопросы к параграфу 86.4:

  • В тексте параграфа после регистрации документа (акта/справки) в налоговой описаны сценарии развития процесса, связанные с подписанием этого документа, но нет задачи «Согласовать место и дату подписи акта налогоплательщиком» и вопроса (шлюза) «Налогоплательщик согласен встретиться?», с которого эти сценарии начинаются.
  • Что делать, если налогоплательщик отказывается от встречи?
  • После задачи «Оформить акт об отказе от подписи» отсутствует задача и дальнейшее продолжение процесса о том, как акт/справка о результатах проверки будет вручена налогоплательщику и что делать дальше.

4. Заключение

Для человека рисунок остается самым доступным и понимаемым средством анализа информации и передачи смысла/знаний, поэтому предложение использовать визуализацию для анализа юридических текстов не есть что-то новое. Примером может служить логический анализ системы понятий, лежащих в основе одной из отраслей российского законодательства – экологического законодательства [16].

Разработанная методика позволила выявить целый ряд дефектов понятийной терминосистемы: неопределенность понятий, нестыковки и противоречия, логические круги и т.д. В ходе апробации описанной в данной работе ИТ, силами студентов (всего тридцать участников) было отобрано порядка сорока текстов законов Украины с описанием ветвящихся процессов.

Далее, в рамках подготовки статьи, уже автором были отобраны (практически первые попавшиеся на глаза) и проанализированы по одному тексту законов Австралии, ЕС (Парламента и Суда по правам человека), Российской Федерации и США. Выбор во многом определялся языковыми предпочтениями автора: русский, украинский и английский языки.

Ошибки и вопросы были обнаружены в 75 % полученных схем процессов в случае Украины и в каждой из схем процессов других стран. Это говорит о достаточной эффективности разработанной ИТ, как инструмента анализа описаний процедур виде текста и количестве вопросов и ошибок, связанных с алгоритмичностью процедур в существующих юридических текстах.

Одним из способов исправления существующей ситуации может стать использование визуализации в процессе разработки нормативно-правовых актов. Т.е. сначала рисовать логическую схему нормативно-правового акта под управлением программного обеспечения (ПО), а потом уже ПО автоматически переведет полученную схему в текст по «прошитым» формальным правилам юридической техники (наработки в этом направлении есть, например, ИТ, описанная в [17]). При таком подходе юридические (по классификации В.М. Сырых [18]) ошибки еще могут быть, но логические и грамматические уже вряд ли. А по поводу юридических – ведь ПО может проверять каждый вводимый термин или нормативное положение по базе уже имеющихся законов на предмет совпадений, противоречивости и т.п. А термин «рисовать» применительно к законотворчеству есть, например, в работе [19], опубликованной еще в 1955 году: «…в целом работа по разработке законодательства осуществляется очень плохо. Я упоминаю этот пункт только для того, чтобы сказать, что одна из самых важных причин, почему это так, заключается в том, что юристы вообще не понимают роли автора законопроекта и что многие авторы законопроектов тоже этого не понимают. Очень важно четко знать, что это за роль». При этом автор различает термины «lawyers» (юристы) и «draftsman», который в узко-юридическом смысле переводится как автор законопроекта, но в широком смысле – рисовальщик или чертежник.

5. Выводы

  1. Высокий процент ошибок алгоритмизации в описаниях процедур объясняется тем, что в законодательных техниках отсутствует применение визуализации в ходе подобных разработок.
  2. Наиболее часто встречающимися ошибками в описаниях процедур являются: – отсутствия описания всех возможных сценариев развития процедуры (обрывы логических связей процесса); – отсутствие задач (разрыв процесса); – отсутствие сроков выполнения задач (неопределенность длительности процесса).
  3. Одним из способов исправления существующей ситуации может стать использование визуализации в процессе разработки нормативно-правовых актов.
  4. Процедуры, качественно разработанные как с юридической, так и с процессной точки зрения, могут стать основой электронного правосудия и широкого доступа к правосудию.

Литература:

1. Белоконь Н. В. Языковые ошибки и дефекты в нормативных правовых актах, проектах нормативных правовых актов и иных юридических документах // Вестник ВГУ. Серия: Право. 2016. № 4. С. 104–115

2. Бондаренко М. Ф., Маторин С. И., Соловьева Е. А. Моделирование и проектирование бизнес-систем: методы, стандарты, технологии: Уч. пособие. Харьков: ООО «Компания СМИТ», 2004. 272 с.

3. Ларичев О. И. Теория и методы принятия решений, а Также Хроника событий в Волшебных Странах: Учебник. М.: Логос, 2000. 296 с. : ил.

4. Исаков В. Б. Правовая аналитика: учеб. пособие. Нац. исслед. ун-т «Высшая школа экономики». М.: НИУ ВШЭ. 2013. 276 с. ISBN 978-5-7598-1134-3 (в обл.)

5. Гуца О. Н. Логикоаналитическая экспертиза регламентов в виде текста // Крымский экономический вестник. 2013. №1(02), часть 1. С. 123–127. ISSN 2306 0115

6. Sandvick Clinton M. How to Write Bylaws [Электронный ресурс] // Wikihow : [сайт]. [2017]. URL: http://www.wikihow.com/Write-Bylaws (дата обращения: 17.04.2018).

7. Business Process Model and Notation (BPMN). Version 2.0 [Электронный ресурс] // BPM Books : [сайт]. [2011]. URL: http://bpmnhandbook.com/01_specs/ BPMN_20_spec.pdf (дата обращения: 15.05.2018). 8. Брауде И. Л. Очерки законодательной техники. М.: Госиздат, 1958. 105 с.

9. Протасов, П. Ошибки в законах [Электронный ресурс] // Блог компании «Pravo.ru» : [сайт]. [2010]. URL: https://blog.pravo.ru/blog/zakonotvorchestvo/45 .html (дата обращения: 15.05.2018).

10. Rules of the Supreme Court [Электронный ресурс] // “AustLII” : [сайт]. [1971]. URL: http://www6.austlii.edu.au/cgi-bin/viewdb/au/egis/wa/consol_reg/ rotsc1971281/ (дата обращения: 15.05.2018).

11. Rules of Procedure of the European Parliament [Электронный ресурс] // European Parliament : [сайт]. [2017]. URL: http://www.europarl.europa.eu/sides/ getDoc.do?pubRef=-//EP//TEXT+RULES-EP+20170116+RULE-003+DOC+XML+ V0//EN&language=EN&navigationBar=YES) (дата обращения: 15.05.2018).

12. Регламент Суда [Электронный ресурс] // ЕСПЧ : [сайт]. [2016]. URL: https://www.echr.coe.int/Documents/Rules_Court_RUS.pdf (дата обращения: 15.05.2018).

13. Налоговый кодекс Российской Федерации [Электронный ресурс] // Федеральная налоговая служба : [сайт]. [2018]. URL: https://www.nalog.ru/rn77/ about_fts/docs/3964206/ (дата обращения: 15.05.2018).

14. Rules of the Supreme Court of the United States [Электронный ресурс] // Верховный суд США : [сайт]. [2017]. URL: https://www.supremecourt.gov/ filingandrules/2017RulesoftheCourt.pdf (дата обращения: 15.05.2018).

15. Статья 86 Налогового кодекса Украины [Электронный ресурс] // «Kodeksy.com.ua» : [сайт]. [2010]. URL: http://kodeksy.com.ua/ka/nalogovyi _kodeks_ukraini/statja-86.htm (дата обращения: 15.05.2018).

16. Кучкаров З. А., Мишенин Д. В., Никандрова Я. А., Воскресенский К. О., Гареева Л. И., Локотилов Е.В. Логический анализ системы понятий (На примере экологического законодательства): Учеб. пособие. Нац. исслед. ун-т «Высшая школа экономики»; Кафедра теории права и сравнительного правоведения; Центр инноваций и высоких технологий «Концепт». М.: НИУ ВШЭ, 2013. 106 с. ISBN 978-5-7598-1139-8

17. Гуца О., Украинец Г., Андрейчиков А. Интерактивные регламенты: on-line консалтинг нового поколения // Business Excellence. 2015. №10. С. 84–86 ISSN 1813-9485

18. Баранов В. М., Сырых В. М. Законотворческие ошибки: понятие и типология // Законотворческая техника современной России: состояние, проблемы, совершенствование: сб. ст.: в 2 т. / под ред. В. М. Баранова. Н. Новгород, 2001. Т. 1. С. 384–395

19. Dickerson Reed. How to Write a Law. [Электронный ресурс] // 31 Notre Dame L. Rev. 14: [сайт]. [1955]. URL: http://scholarship.law.nd.edu/ndlr/ vol31/iss1/3 (дата обращения: 15.05.2018).

Гуца Олег Николаевич, доцент кафедры Экономической кибернетики и управления экономической безопасностью Харьковского национального университета радиоэлектроники кандидат технических наук, доцент