Структура чек-листа
Качественная графическая схема бизнес-процесса является основой для:
- выполнения анализа процесса и разработки мероприятий по его оптимизации;
- формирования понятного и практически полезного регламента (стандарта).
В данной статье я предлагаю рассмотреть структуру чек-листа проверки качества графической схемы, а потом приведу пример его использования. Ниже представлены названия разделов чек-листа и их краткие характеристики.
1. Тип модели процесса
Можно условно выделить три типа моделей процессов:
- аналитическая (показывает общую логику процесса; нужна для анализа и регламентации, может содержать некоторые упрощения из расчета, что человек сможет додумать, как надо выполнять работу с учетом своего опыта и компетенции);
- имитационная (позволяет выполнять имитационное моделирование процесса для определения времени выполнения, загрузки исполнителей, стоимости результатов выполнения процесса);
- исполняемая (может быть экспортирована для автоматизации в системе класса BPMS или запущена на выполнение прямо из среды моделирования).
2. Соответствие стандартной нотации моделирования
Необходимо проверить соответствие схемы общепринятым нотациям моделирования. Вариантов не много: IDEF0, eECP, CFFC, BPMN. По-хорошему, в организации должен быть стандарт, в котором установлены требования к графическим моделям процессов. Его часто называют «Соглашение по моделированию». Если стандарт есть, то в данном и последующих пунктах необходимо учесть его требования.
3. Корректность формулировок названий объектов на схеме
Объекты схемы это: документы, информация, операции процесса, субъекты (должности, роли), логические операторы (шлюзы) и проч. Следует обратить внимание на соответствие названий Стандарту моделирования. Если в нем нет требований в части названий объектов, то стоит их внести. Пример некорректной формулировки процесса: «Разработка и утверждение плана работ в случае согласования руководителем не позднее второй недели третьего месяца квартала». (Думаю, не нужно объяснять, что здесь не так).
4. Корректность описания входов/выходов
Входы/выходы могут быть информационные и материальные. Важно, чтобы входы/выходы были описаны корректно и не «повисали» в воздухе. Это означает, например, что для любого входящего документа был указан процесс (в виде какой-либо ссылки), который является поставщиком входа и т.п.
5. Корректность описания событий
События могут быть инициирующие (стартовые), промежуточные и завершающие процесс. Ошибки при описании событий могут быть как формальные, так и содержательные. Пример – название стартового события «Возникла потребность в сырье». Почему неправильно? Не может потребность возникнуть случайно, ниоткуда, путем медитации. При такой формулировке исполнителю не понятно, в какой ситуации реально должен стартовать процесс.
6. Отсутствие логических и содержательных ошибок
Это самый важный раздел в чек-листе. В первую очередь, здесь нужно указать логические ошибки. Например, некорректное использование в паре логических операторов «И» и «ИЛИ». Но главное, это содержательный анализ схемы. Необходимо продумать, как будет выполняться процесс, если следовать строго по его графической схеме. Насколько он будет выполним, результативен и эффективен. При проведении содержательного анализа схемы целесообразно привлечь эксперта по предметной области (узкоспециализированный отраслевой специалист).
7. Аккуратность исполнения схемы. Визуальная наглядность
Стоит обратить внимание на такие моменты, как:
- наличие объектов одного типа, но разного размера;
- надписи выходят за границы объектов;
- наложение стрелок, надписей друг на друга;
- чрезмерное количество элементов на схеме и проч.
8. Отсутствие физической нереализуемости
Физическая нереализуемость может возникнуть, например, когда схема процесса предполагает одновременное выполнение двух операций одним и тем же исполнителем.
9. Отсутствие возвратов (переделок работы)
Довольно часто на схемах рисуют возвраты на предыдущую операцию (или какую-то другую - по смыслу). Это, как правило, означает, что документ не согласован, и нужно отправить его на доработку.
Теоретически, несоответствия возможны на каждой операции процесса. Но тогда придется везде рисовать возвраты на предыдущий шаг. Схема станет чрезмерно сложной. Поэтому надо определить правила, когда рисовать возвраты, а когда – нет.
Для аналитических схем возвраты стоит показывать только в случае наиболее существенных, важных отклонений. Это отклонения, при которых невозможна дальнейшая работа и требуется запуск дополнительных операций процесса.
В любом случае, чем меньше возвратов, тем эффективнее бизнес-процесс.
10. Отсутствие дублирования операций (прямое или косвенное)
Как это ни странно, иногда на схеме процесса можно увидеть дублирование операций. Стоит обратить внимание на схожие по смыслу или почти одинаковые названия операций процесса. Иногда дублирование можно выявить, анализируя содержание операций и их результаты.
11. Отсутствуют пропущенные важные операции
Для того, чтобы вывить пропущенные важные операции процесса, надо внимательно посмотреть на него с содержательной точки зрения. Например, мы описываем процесс выполнения работы на каком-то агрегате. Но не показываем, что для этого нужно получить сырье на складе и т.п.
Другой пример. Перед помещением на склад, нужно упаковать и идентифицировать товар (приклеить ярлык со штрих-кодом), но эта операция пропущена и т.д.
12. Отсутствует чрезмерный контроль
Это относительная вещь. Но если в процессе слишком часто начальник перепроверяет (согласует) работу подчиненных, это повод задуматься о том, насколько хорошо продуман процесс.
13. Отсутствуют узкие места («бутылочные горлышки»)
Бутылочное горлышко, это ситуация, когда какая-то операция тормозит весь процесс. Визуально это можно увидеть, когда несколько параллельных потоков сходятся на одной операции. При этом надо понять, есть ли ограничение по пропускной способности на данной операции. Иногда визуально выявить узкое место сложно. Нужен содержательный анализ на основе конкретных данных.
14. Отсутствуют возвраты в прошлое
Возвраты в прошлое (или переходы в не наступившее будущее) означают, что на схеме показан возврат на операцию, которая уже не может быть физически выполнена. Ситуацию можно выявить только путем содержательного анализа.
Пример. Мы не можем вернуться и повторить процесс заливки опалубки бетоном, если фундамент дал трещину. Нужно ломать и переделывать.
15. Отсутствие смешения единичного потока и накопления (объектов обработки)
Это довольно тонкая, но очень распространенная ошибка. Например, процесс инициирован единичным событием (например, предоставить заявку на оплату), а далее по ходу процесса выполняется формирование графика платежей и оплата. Если следовать строго по схеме (если она не была спроектирована специальным образом), мы получим, что график платежей будет состоять из одного пункта.
16. Отсутствие «процессной грыжи»
Процессная грыжа, это ситуация, когда внутри процесса в виде одной операции появляется другой большой и сложный процесс, требующий значительных ресурсов и времени для своего выполнения. Например, в процессе получения информации об оплате счета, возникает операция «Ведение бухгалтерского учета».
17. Отсутствие неоднородности масштаба операций
Довольно просто выявляется. Например, на одной схеме процесс представлены операции под названиями: «Получить сменное задание у начальника» и «Изготовить продукцию». Первую делает мастер, а вторую выполняет весь цех численностью 30 человек.
Обратите внимание, что определенные проблемы, выявленные в чек-листе, могут явно указывать на необходимость дополнительной проработки самого процесса с целью повышения его эффективности.
Стоит подчеркнуть, что я рассматриваю в данном случае только графическую схему, а не бизнес-процесс в целом. (Тем, кто не видит разницы, рекомендую почитать мои предыдущие публикации, а лучше книгу «Бизнес-процессы. Моделирование, внедрение, управление»). Например, я не включил в чек-лист информацию о целях и показателях, ограничениях, методах контроля и т.п. Поэтому, для проверки процесса в целом, в чек-лист нужно включить дополнительные разделы.
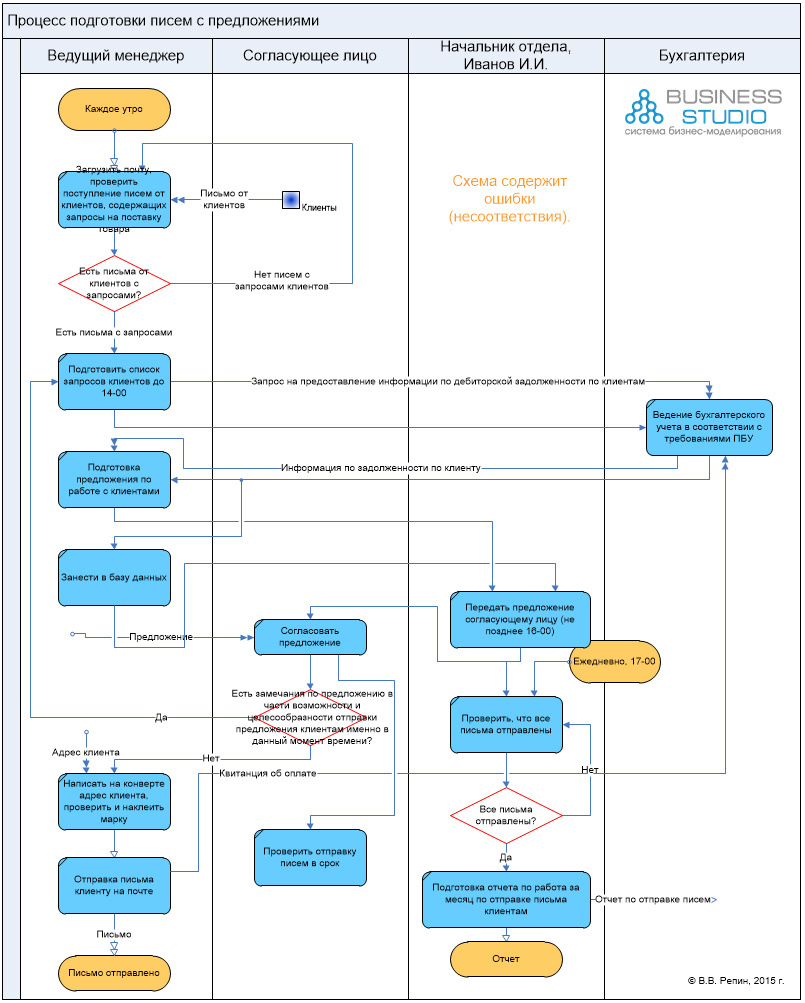
Графическая схема процесса для тестирования чек-листа
Ниже представлена графическая схема бизнес-процесса, разрабатывая которую я попытался допустить все описанные выше ошибки (несоответствия). После схемы приводится чек-лист. Рекомендую сначала попробовать найти несоответствия в схеме самостоятельно, а уже потом посмотреть мой вариант чек-листа.
Рис. 1. Пример графической схемы процесса. Содержит несоответствия.
Заполненный чек-лист
Надеюсь, Вы нашли все ошибки в схеме? В любом случае, я приведу ответы, правильные с моей точки зрения.

Надеюсь, что данный пример не только Вас повеселил, но и заставил задуматься о серьезных вещах.
После данной тренировки попробуйте проверить качество моделей процессов Вашей компании.
В.В. Репин, к.т.н., доцент, тренер, консультант, Исполнительный директор и партнер ООО «BPM Консалтинг Групп»
Март 2015 г.