Электронная библиотека

FineXpert.ru - большая библиотека статей и видео по тематике управления бизнес-процессами, использования AI для повышения эффективности вашего бизнеса. 

"Видео"
137
"Статей"
218
"Просмотров"
2234549
"Книг"
67

Развитие системы управления компании через НМД

Версия для печати
Сергей Третьяк

Сергей Третьяк

Отношение к нормативно-методическим документам (НМД) Компании всегда амбивалентное, – противоречивое, одновременно и позитивное, и негативное. Неоднозначность работы с НМД, для примера, можно выразить в радикальных и стереотипных позициях, – 1 вариант – “непонятно, кто чем занимается, бардак, надо все расписать”, 2 вариант, – “не продыхнуть, все зарегламентировано, бюрократы несчастные, время теряем зря…”, самый интересный 3 вариант, – правила в регламентах зафиксированы, но собственник себя позиционирует “над системой”, поэтому правила в регламентах не работают, и каждый раз нужен персональный импульс от 1 лица.

09.01.2015
0
4365

Отношение к нормативно-методическим документам (НМД) Компании всегда амбивалентное, – противоречивое, одновременно и позитивное, и негативное. Неоднозначность работы с НМД, для примера, можно выразить в радикальных и стереотипных позициях, – 1 вариант – “непонятно, кто чем занимается, бардак, надо все расписать”, 2 вариант, – “не продыхнуть, все зарегламентировано, бюрократы несчастные, время теряем зря…”, самый интересный 3 вариант, – правила в регламентах зафиксированы, но собственник себя позиционирует “над системой”, поэтому правила в регламентах не работают, и каждый раз нужен персональный импульс от 1 лица. 1 вариант ситуации, когда появляется желание все расписать, часто порождает “Франкенштейна”, – нежизнеспособную массу правил и регламентов. 2 вариант ставит точку на разработке регламентов, инициирует пересмотр сделанного, 3 вариант самый опасный, потому что порождает безразличие.

Безразличие ко всей системе нормативных документов. Подражание – древнейший механизм обучения, а мы все в Компании копируем стиль поведения первого лица, – “Он обходит правила? Мы тоже”.

Рассмотрим, как “оживить Франкенштейна” в более менее нормальной ситуации, когда в Компании адекватное отношение к системному подходу, есть понимание основ регулярного менеджмента … Поговорим о системе нормативных документов любой компании как о системе полезных знаний, сделаем из лимона немного лимонада )

Я рассматриваю нормативно-методические документы компании как основу системы управления знаниями компании с 1 стороны, и как свод правил, стандартов системы управления/ системы регулярного менеджмента, с 2 стороны. По сути, НМД, – свод правил регулярного менеджмента конкретной Компании.

Если в Компании правильные сотрудники правильными методами делают правильные вещи, т.е. в том числе, грамотными методами формируют и поддерживают в актуальном состоянии грамотные нормативно-методические документы, то это позволит закрепить (унаследовать, накопить) полезный опыт в компании, и сформировать свои маленькие и большие “Know-how”, и стать в какой-то мере “самообучающейся организацией”.

В идеальном варианте, НМД должны отсутствовать, все в голове сотрудников, и все рабочие места сконфигурированы в ИТ-приложениях так, что уже содержат все правила и требования. Что является злейшим врагом системных решений при выстраивания системы НМД (нормативно-методических документов) Компании? “Врагов” много, остановлюсь на одном из них. Это приказы по компании, когда они оторваны от регламентов и положений, где целостно раскрыты процессы или функциональные области (маркетинг, производство, закупки, система мотивации, финансовое планирование), при этом, в самих приказах содержатся отдельные фрагменты ключевого процесса. Приказ дополняется, заменяется другим приказом, а целостная картинки процесса нигде не зафиксирована.

К системе НМД Компании можно, и нужно, подойти с позиций процессного управления, системы управления качеством (TQM). Процессный подход к управлению – базовая платформа, исходя из которой только и можно создавать корректные нормативные документы Компании.

Для разработки корректных НМД в компании полезно обучиться процессному подходу к управлению. Для выстраивания системы НМД необходимо решить ряд вполне понятных и конкретных задач. Исходя из практики, мое видение этих задач следующее:

  1. Определить общую структуру и состав всех нормативно-методических документов компании.
  2. Определить свой подход к разработке регламента процесса.
  3. Определить систему мер “оживления Франкенштейна” (системы нормативно-методических документов Компании).

Далее несколько детальней и по порядку раскрою, почему такое видение.

1. Определить структуру и состав системы нормативно-методических документов компании.

Почему я выделяю эту задачу как важную? Бывает часто так, что в головах сотрудников нет четкой картинки, как надо различать нормативные документы Компании, нет четких критериев, порождается зоопарк разнокалиберных несвязных нормативных документов, и как следствие, – ненужные споры на совещаниях (так как у всех разная картинка мироздания в голове), дублирование одного и того же содержания в разных документах, подмена одного регламента десятком приказов, противоречия между регламентами, прыжки от уровня концепции до уровня операций в одном документе и прочие “взрывающие мозг” неприятности…

Формирование системы нормативных документов на основе карты процессов Компании – это обычная экспертная задача бизнес-аналитика, и, в большинстве случаев, эта задача малоинтересна генеральному директору. Для решения этой задачи, в идеале, надо “плясать” от стратегии и целевой бизнес-модели, вооружившись арсеналом определенных методик.

Но, какой бы ни была стратегия и бизнес-модель, в любом случае полезно выделить, на мой взгляд, три уровня НМД:

  1. уровень системы управления, функциональных подсистем управления, оказывающих влияние на компанию в целом (универсальный пример: система бюджетирования, определяющая структуру ЦФО и т.п., т.е не процесс),
  2. уровень сквозных бизнес-процессов, определяющих горизонтальные взаимодействия между подразделениями (универсальные примеры: процесс продаж, процесс бюджетирования),
  3. уровень организационных подразделений компании, – положения о подразделениях (пример: положение о коммерческом департаменте).

На практике приходится разрабатывать регламенты, когда в Компании еще не сложилась картинка всех процессов, или исторически уже настолько сложились свои традиции, “вросли” в мозг сотрудников, все привыкли к тому, что есть, что сложно что-либо изменить. Приходится наводить порядок в регламентах при разных условиях. Для начала, надо разграничить все НМД по 3 уровням и контролировать, чтобы не было смешения “жанров”. Система НМД может быть и сложнее чем три уровня, но часто достаточно 3 уровней.

На практике, полезно сформировать положение о системе управления НМД, вести общий реестр всех НМД компании. Также, в рамках этой задачи решается вопрос классификаторов документов компании (важно при внедрении СЭД, системы электронного документооборота).

Связь системы НМД с системой управления по KPI выстраивается в каждом виде нормативных документов, только на своем уровне, отражаются свои соответствующие KPI.

2. Подход к разработке регламента процесса.

Почему важно определиться с подходом к работе с процессами Компании? Потому что через процессы реализуется ключевые взаимодействия сотрудников Компании, и потому что процессы Компании или дают ожидаемый результат или не дают… ) Надо понять, что успех на рынке можно воспроизвести только через отлаженный процесс, иначе будем иметь неповторимое чудо, “менеджеров-волшебников”.

На мой взгляд, любой процесс Компании можно проработать необходимым и достаточным образом с помощью 3 инструментов:

  • графическая схема визуализации процесса;
  • табличное текстовое описание процесса;
  • матрица ответственности по процессным документам.

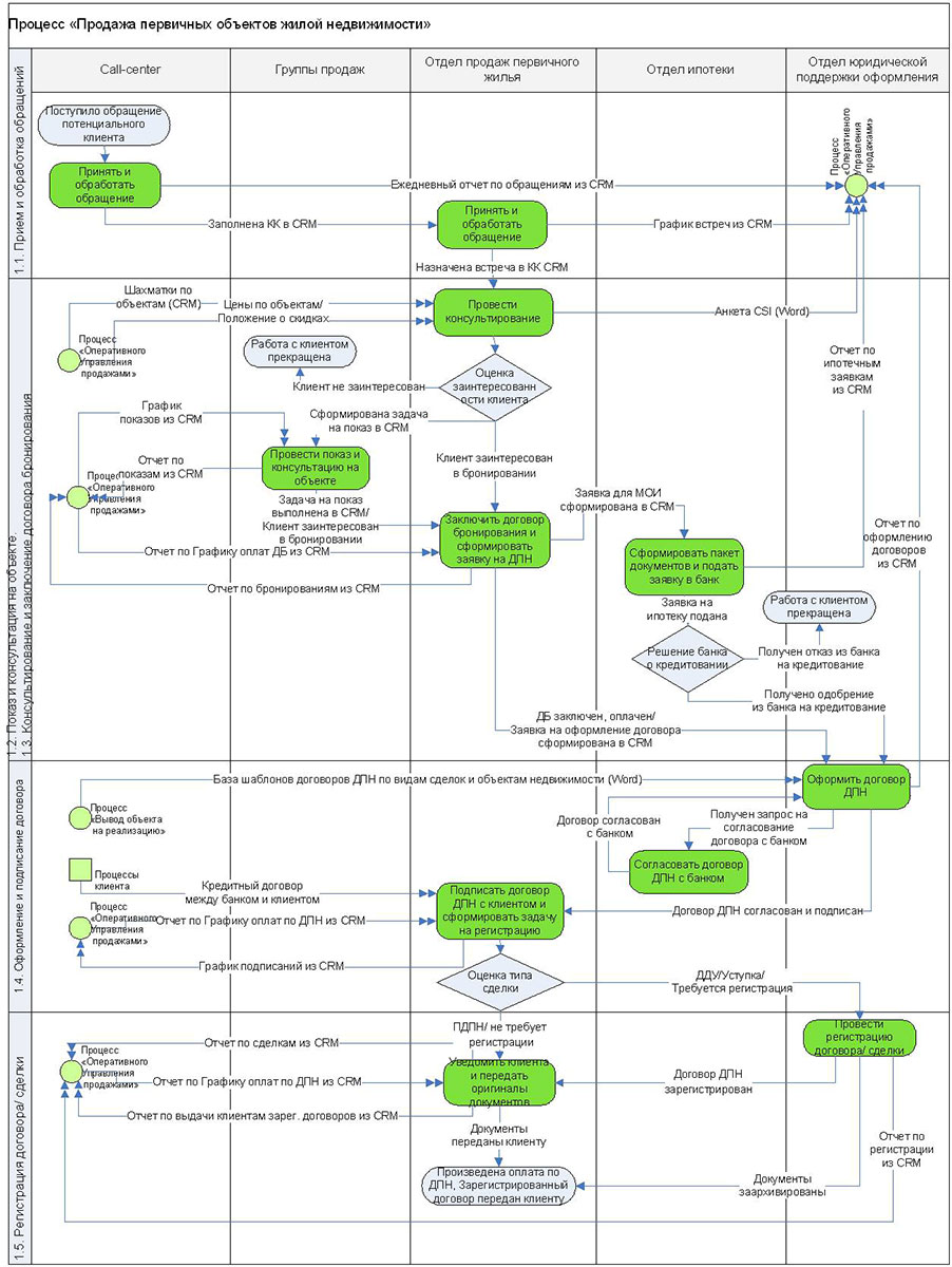
Рис.1. Графическое описание бизнес-процесса в самой простой нотации – “дорожки бассейна”.

Инструмент №1, – графическая схема процесса. На практике, наиболее понятная для всех нотация – это “процедура”, или нотация “дорожек бассейна”. Данной нотации вполне достаточно, чтобы наглядно показать разветвления и параллельные работы процесса в привязке к подразделениям. Пример процесса продаж в данной нотации на рисунке 1. Для 2 и 3 уровня процессов данная нотация – вполне идеальный вариант. На уровне всей компании конечно удобней использовать нотацию IDEF0.

Рис.2. Табличное описание процесса.

Инструмент №2, – простое текстовое табличное описание процесса. Не всем бизнес-пользователям и “обычным” сотрудникам понятна графическая нотация, текст в таблице чаше всего понятен всем. В табличном описании процесса появляются важные детали, нормативные сроки по шагам процесса. Пример табличного описания на рис.2. Но в данном случае не наглядны параллельные работы, сложно увидеть все сверху, на одной странице (для большей наглядности используется 1 инструмент).

Рис.3. Матрица ответственности по процессным документам.

Инструмент №3, – отражение документооборота по процессу через ролевую матрицу ответственности “Должности х Процессные документы х Роли”.

Пример матрицы ответственности по процессным документам представлен на рис.3. Должности только по сотрудникам, участникам процесса. Примеры ролей, – исполнитель/соисполнитель, эксперт, согласующий, утверждающий, ознакамливающийся, – самые необходимые роли, можно сократить соисполнителей. Данных трех инструментов впоне достаточно, чтобы без фанатизма и перфекционизма проработать сквозные процессы Компании, и эти процессы были понятны руководителям отделов и рядовым сотрудникам. 3.

Меры “оживления” нормативно-методических документов Компании. К примерам “оживления” регламентов процессов могут быть отнесены целый ряд инструментов и технологий: тесты для сотрудников на знание регламента процесса, аудит процесса на соответствие вложенной в регламент идеологии и нормативов, актуализация НМД, моделирующие сессии по разработке/улучшению процессов, использование особых форматов визуализации регламентов (картинки на слайдах), регулярные оценки качества/ удобства/ полезности НМД, и, конечно же, автоматизация процессов, внедрение СЭД (системы электронного документооборота).

Рис.4. Пример теста на знание регламента процесса сотрудниками (фрагмент).

Разработка теста для сотрудников на знание регламента процесса, – простой полезный инструмент “оживления” регламента процесса. Сделать тесты не сложно, эффект от их использования гарантирован при регулярном корректном применении для аттестации персонала, как требование к знанию ИТ-приложения, с помощью которого автоматизирован процесс, или как фиксация начального/ конечного уровня знаний до/ после организации целевого обучения сотрудников.

Конечно, важно приглашать на решение задач по системе НМД Компании аналитиков, экспертов в области процессов, систем управления, имеющих опыт, экспертизу и контакт с реальностью/ здравым смыслом.. Пример фрагмента теста на рис.4.

Сергей Третьяк